什么是 x402 支付协议?2025 年值得关注的顶级 x402 生态系统代币汇总

-
Binance币安
-
-
芝麻交易所OKX ️
-
-
Huobi火币️
-
x402 是一个开放的 HTTP 原生支付标准,它将即时、代币化的微支付带到网络,为可进程化商业的新时代重新启动了长期休眠的 HTTP 402「需要付款」代码。该标准由 Coinbase 撰写,并获得 Cloudflare 的 x402 基金会支持,于 2025 年 9 月推出,它为 API、AI 代理和数字内容实现了按使用付费的交易,通常使用 USDC 进行链上结算。早期采用数据显示,超过 120 名开发者和 40 个应用进程已经在 Base 和 Arbitrum 测试网上测试了 x402 中间件集成,这预示着在「机器对机器」和微服务经济中日益增长的吸引力。
在本文中,您将了解 x402 协议如何运作、为何在 2025 年获得发展势头,以及哪些代币和项目正在引领新兴的 x402 生态系统,其中包含数据、实用见解和投资者启示。

来源:X
在本文中,您将了解 x402 协议如何运作、为何在 2025 年获得发展势头,以及哪些代币和项目正在引领新兴的 x402 生态系统,其中包含数据、实用见解和投资者启示。
什么是 x402 支付协议?

顶级 x402 生态系统币的市值和表现 | 来源:CoinGecko
x402 协议是为网络构建的开放标准支付系统;这意味着您的浏览器、应用进程甚至 AI 代理都可以通过单一步骤支付数字资源,例如 API、高级内容或计算,且设置最少。本质上:
• 客户端——您、您的应用进程或 AI 代理,请求访问某个付费内容。
• 服务器回应:「402 需要付款」,并附上付款金额、代币种类和支付地点的详细信息。
• 客户端支付,例如使用稳定币 USDC,然后使用支付标头重试请求。
• 服务器验证付款,在链上或通过协调者结算,并授予访问权限。
截至 2025 年 10 月,x402 生态系统(包括近 40 个与基于 HTTP 402 支付标准构建或受其启发的项目相关的代币)的总市值已达到约 8.06 亿美元,24 小时交易量超过 2.24 亿美元。该领域录得令人印象深刻的每日 +365% 涨幅,反映出投资者对微支付和基于代理的金融创新的浓厚兴趣。然而,这种波动性也凸显了市场的年轻和投机性,因为许多与 x402 相关的代币仍处于早期开发阶段,更多地受叙事势头而非经证实的实用性驱动。
x402 协议如何运作?

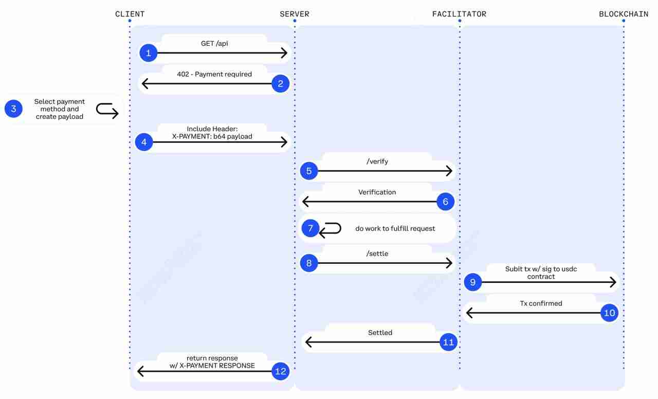
x402 支付流程如何运作 | 来源:x402 白皮书
x402 通过将简单的支付握手直接嵌入标准网络请求中来源作。在服务器端,开发者添加轻量级中间件,定义访问特定路由的成本;例如,每次调用 /premium-api 需支付 0.10 美元。当用户或 AI 代理在未支付的情况下请求该端点时,服务器会返回一个 HTTP 402 Payment Required 回应,其中包含支付详细信息,例如金额、接受的代币(通常是 USDC)、目标地址和支持的网络。
一旦支付得到验证,无论是直接验证还是通过协调者验证,服务器都会确认结算并返回一个正常的 200 OK 回应,其中包含请求的数据和可选的支付收据标头。
在客户端,这个过程同样简单。用户或代理解释 402 回应,签署并将支付发送到指定地址,然后使用带有签名支付证明(X-PAYMENT 标头)的请求重试。如果一切正常,访问权限将立即授予。开发者可以配置接受哪些链或代币,选择自托管或第三方协调者,甚至激活批量或延迟支付方案,例如 Cloudflare 的可选扩展,以简化多个微交易。
2025 年值得关注的顶级 x402 生态系统代币有哪些?
以下是七个杰出的代币,它们因其强劲的市场吸引力、开发者采用率以及与 x402 支付标准的直接对齐而被选中,代表了 AI 代理、预言机和基础设施等关键领域。这些项目大多仍处于早期阶段且波动性极高,因此投资者应谨慎研究并意识到风险。
1. EigenCloud (EIGEN)
EigenCloud 前身为 EigenLayer,代表了 以太坊 的 再质押 和模块化安全基础设施演变为一个支持可验证计算和 AI 工作负载的全面去中心化云平台。凭借 4.65 亿美元的市值、超过 20.9 亿美元的完全稀释估值以及超过 176 亿美元的 TVL(总锁定价值),EigenCloud 在模块化区块链堆栈中位居最具系统重要性的项目之列。截至 2025 年 10 月下旬,该代币交易价格为 1.19 美元,24 小时交易量为 1.1 亿美元,反映了再质押者和机构合作伙伴的积极参与。
其新产品 EigenCompute 和 EigenAI 现已进入主网 Alpha 阶段,使开发者能够部署具有区块链级安全性的可验证链下计算,而 EigenDA 则继续为 Rollup 提供业界领先的 50 MB/s 数据吞吐量。EigenCloud 已向 161 个活跃 AVS(主动验证服务)的营运商支付了 1.54 亿美元的奖励,正将自己定位为 Web3 经济中可扩展 AI 和数据服务的去中心化骨干。
2. PayAI Network (PAYAI)

按网络划分的 PayAI Network 每周独立卖家数量 | 来源:Dune Analytics
PayAI Network 正在成为 x402 生态系统的内核结算和路由层,旨在实现网络服务器、用户和 AI 代理之间的即时、无形支付。PayAI 主要创建在 Solana 上,但也扩展到 Base、Polygon、Sei、Avalanche 和 IoTeX,作为一个多链协调者,它可以在一秒钟内验证、处理和结算微交易,非常适合 AI 代理之间的商业活动。该代币在 24 小时内飙升超过 130%,在过去一周内飙升 1,300%,市值达到 6060 万美元,每日交易量为 2760 万美元,反映出强劲的早期采用势头。
在 Coinbase、Raydium、ElizaOS 和 Solana 基金会的集成支持下,PAYAI 支持「x402 Echo Merchant」等实时演示,该演示会向用户退还真实的测试付款。其路线图包括代理货币化工具、代币门控应用进程和全球自由 AI 市场,将其定位为可扩展 x402 交易的技术骨干。长期增长将取决于其跨链结算、SDK 采用和 Web3 支付平台开发者采用的运行情况。
3. BankrCoin (BNKR)
BankrCoin 是新兴 x402 生态系统中的旗舰代币之一,作为 Bankr 的原生资产,Bankr 是一个创建在 Farcaster 上的 AI 驱动交易代理,可帮助用户直接在社交媒体中买卖数字资产。凭借 6270 万美元的市值和超过 740 万美元的 24 小时交易量,BNKR 在全球排名约第 685 位,尽管其处于早期实用阶段,但仍反映出强劲的散户兴趣。该代币在过去一周内飙升超过 69%,这得益于 x402 叙事增长势头及其与 Base 的集成,以实现私人交易终端、代币推荐和限价订单等即将推出的功能。BNKR 的应用进程内交换费用会回流以支持代币,使其形成一个新兴的收入循环。虽然其先发优势吸引了投机性关注,但持续价值将取决于 Bankr 是否成功将其 AI 驱动的金融工具扩展到更广泛的 x402 兼容支付和基于代理的服务。
4. OpenServ (SERV)
OpenServ 作为开发者构建 x402 激活应用进程和 API 的基础设施骨干,提供中间件和即插即用 API 连接器,用于按请求付费的货币化。凭借 3570 万美元的市值和约 693,000 美元的每日交易量,SERV 在过去一周内增长了超过 125%,反映出开发者对「代理应用进程」基础设施日益增长的好奇心。
该平台通过其 Appcelerator 计划(一个为期 30 天的 AI 驱动新创公司孵化器)支持 Wispr (SocialFi)、Modl(社群管理代理)和 MythOS(AI 行销)等模块化项目。尽管势头强劲,GoPlus 分析指出合约创建者保留了修改权限,例如调整费用或铸造代币,这对谨慎的投资者来说是一个危险信号。OpenServ 的长期成功将取决于透明的审计、持续的开发者采用和流动性改善,因为该项目旨在从概念阶段的基础设施发展为一个可信的多代理经济,为基于 x402 的支付提供动力。
5. Ping (PING)
Ping(代号 PING)作为 x402 协议上的第一个代币推出,并创建在 Base 以太坊 Layer-2 网络上,迅速实现了约 3590 万美元的市值,报告的 24 小时交易量约为 4300 万美元。其飙升是由一美元铸造 5,000 个代币模型和一周内超过 8,000% 的交易量增长所驱动,反映出强烈的社群和投机兴趣。然而,分析师认为它在很大程度上是一个由迷因驱动的发布,迄今为止实际用例极少。其长期价值轨迹将取决于从炒作转化为真正的集成:商家采用 x402 按使用付费流程、激活代理的交易以及超越先发新奇性的可衡量实用性。
6. Switchboard (SWTCH)
Switchboard 是一个多链预言机和数据桥接网络,为超过 10 个区块链上的 50 亿美元安全价值提供支持,提供 x402 式支付验证和跨链自动化所需的即时数据流。凭借 1830 万美元的市值和 736 万美元的 24 小时交易量,SWTCH 代币在单日内上涨超过 20%,在过去一个月内上涨 90%,反映出开发者和投资者对模块化预言机基础设施日益增长的兴趣。
作为一个无需许可的预言机,Switchboard 允许开发者在几秒钟内部署自定义数据流、价格预言机和随机性服 务,这些是去中心化支付和 AI 驱动商业的关键组成部分。其质押节点模型确保了 Solana、Base 和 Polygon 等网络上的数千个实时数据流,而即将推出的功能旨在统一跨生态系统的支付请求验证。如果 x402 采用加速,Switchboard 可能会演变为更广泛 Web3 经济中可验证机器支付和实时交易信任的数据骨干。
7. Daydreams (DREAMS)
Daydreams (DREAMS) 是一个基于 x402 协议构建的 AI 驱动代理框架和多链支付路由器,旨在让自主代理在 Solana、Base 和 Starknet 等网络中规划、运行和支付 USDC 任务。凭借 1780 万美元的市值、2160 万美元的 FDV 和 345 万美元的 24 小时交易量,该代币在过去一天内上涨超过 60%,月环比惊人地增长了 447%,这表明 AI 代理基础设施的早期采用者正在加速增长。
该平台的架构集成了三个内核层:Daydreams 代理库、Lucid 编排中心和 DREAMS 路由器,它们共同实现了完全自主的代理操作和无缝的 x402 驱动支付。该项目由匿名创始人 LordOfAFew 领导,将自己定位为「前沿 AI 实验室」,旨在使机器对机器协调和支付结算像网络请求一样无缝。如果 AI 代理的采用以目前的速度继续下去,Daydreams 可能会成为围绕 x402 出现的自主 AI 商业堆栈的基石。
开发者如何从 x402 协议的 AI 原生支付中受益
| 特性 | x402 | 信用卡 | PayPal | Ethereum L1(以太坊 Layer 1) |
|---|---|---|---|---|
| 平均手续费 | 0.30 美元 + 2.9% | 约 3% + 加价 | 1-5 美元 + 燃料费 | |
| 结算最终性 | 约 2 秒 | 约数日(批量) | 即时授权,数日净额结算 | 约 1-2 分钟确认 |
| 退款(拒付) | 无 | 有,最长 120 天 | 有 | 不可逆转 |
| 可扩展性(TPS) | 约数百到数千 TPS | 全球 24K TPS | 可变;受账户 / 支付提供商限制 | 约 15-20 TPS |
不同支付协议的比较 | 来源:Coinbase
x402 协议引入了一种简单、可进程化的方式,将支付直接集成到网络请求中,使其成为希望实现无摩擦货币化和自动化的开发者、创作者和 AI 构建者的理想选择。
以下是主要优势:
1. 无摩擦访问:无需用户帐户和 API 密钥;支付本身即作为访问或 API 调用的即时授权。
2. 真正的微支付:通过 USDC 等稳定币实现低于一美分的交易,使小额、按需购买最终具有成本效益。
3. 即时结算:在链上或通过协调者在几秒钟内完成交易,减少延迟、退款和手动对帐。
4. 多链灵活性:接受跨多个区块链和代币的支付;今天从 USDC 开始,以后再扩展到其他资产。
5. 简易开发者集成:使用标准 HTTP 402 回应和轻量级中间件添加按请求付费逻辑,无需复杂设置。
6. 代理原生设计:允许 AI 代理、机器人、物联网设备自主支付和交互,解锁机器对机器商业。
7. 全球货币化:通过开放的区块链轨道触及全球任何人,让创作者和开发者无需中介即可直接从用户那里赚取收益。
投资 x402 项目前的关键考量
在深入研究与 x402 相关的代币或项目之前,必须认识到该生态系统仍处于起步阶段。许多代币与早期或演示阶段的项目相关联,这意味着产品可能尚未具备完整功能或实际市场吸引力。市场波动性极高,单日价格波动超过 50% 并不罕见,且流动性在不同交易所之间可能差异巨大。此外,由于 x402 直接处理支付和稳定币,随着当局澄清机器对机器支付和代币化资金转帐的规则,它可能会面临不断演变的监管审查。
为了做出明智的决策,投资者应采用结构化的评估框架:
1. 验证实际效用:专注于具有实时 x402 集成的项目;例如,可运作的按 API 调用付费端点、内容付费墙或基于代理的支付演示。避免仅依赖炒作或白皮书的代币。
2. 评估代币用途:确认代币的实际用途,无论是用于支付、质押、治理还是协调者奖励。没有明确用例的代币通常难以维持价值。
3. 追踪生态系统吸引力:检查活跃用户、支付量、激活 x402 的端点数量和开发者参与度等指针。持续增长预示着真正的采用。
4. 评估安全性与多链支持:选择具有经过审计的合约、透明的代码和支持多个区块链的项目,以降低技术和结算风险。
5. 审查流动性与团队运行力:检查交易深度、流通供应量和解锁时间表。优先选择具有清晰路线图、可信经验和已证明交付能力的团队。
如果您是开发者或营运商,请先阅读官方 x402 白皮书和 GitHub 文档,以了解协议的架构。通过启动一个试点端点进行实验;例如,在 Base 上使用 USDC 对每次 API 调用收取 0.01 美元,并监控支付成功率、延迟和转换指针。一旦集成证明稳定,再逐步扩展。
对于投资者或用户,请从小额配置开始,追踪上市和合作伙伴关系,并关注生态系统指针,例如协调者活动和 x402 交易增长。将参与视为在新兴的网络原生支付标准中的学习经验,而不是有保证的回报机会。在这个快速发展的领域,严谨的研究和风险管理是您区分真正创新与投机炒作的最佳工具。
最终想法
x402 代表着一个有意义的转变,旨在使网络上的价值交换像数据交换一样简单和普遍。HTTP 402 代码首次以有意义的方式激活,实现了微支付、代理经济、按使用付费服务和网络原生货币化,而无需传统的看门人。
如果该协议获得广泛采用,我们可能会看到一波应用进程:按文章付费、按 API 调用计费、自主代理交易以及一个新的「价值网络」层。
然而,这仍处于早期阶段。生态系统仍在发展中,代币市场具有投机性,监管动态仍然不确定,实际使用量必须扩大。对于读者来说,要了解机会,但要谨慎对待。从小处着手,专注于实用性,提出正确的问题,并密切关注标准的演变。
到此这篇关于什么是 x402 支付协议?2025 年值得关注的顶级 x402 生态系统代币汇总的文章就介绍到这了,更多相关x402 生态系统代币汇总内容请搜索本站以前的文章或继续浏览下面的相关文章,希望大家以后多多支持本站!
以上就是什么是 x402 支付协议?2025 年值得关注的顶级 x402 生态系统代币汇总的详细内容